Goto desktop  Move back one step  Move forward one step  Sitemap
Larger font Smaller font

  Make Tree


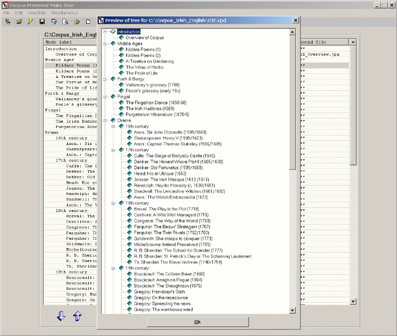
Make Tree is a flexible tool with which you can create and edit the small file which is responsible for the presentation of a corpus in tree form within Corpus Presenter. This file is called a data set file and it carries the extension .CPD.

The first step is to load a .CPD file from your disk (unless you wish to start on from scratch). Three such files are supplied with A Corpus of Irish English which will display (i) the entire corpus, (ii) only dramas or (iii) the files sorted by author, depending on which data set you select. Any of these files can be loaded into Corpus Presenter Make Tree from the level which is shown on the following screen.

The internal structure of the data set file is now shown as a grid with each item on a separate line. The left-most column, called Node_Label, show the text of the node as it will be shown in the tree to be generated from this data set file. The middle-column shows the name of the file to be loaded when a user click that node within Corpus Presenter. The right-most column may under exceptional circumstances show a second file name. Normally this field is filled with three asterisks, but if the first file name is that of a sound file (with the extension .MP3 or .WAV) then the second file will be a reference to an image file to be loaded as background while the sound file is being played. If you are not using sound files with your corpus then you can ignore the second field entirely.

The following screen shows the window which appear when you choose to edit the current item in the grid (double click on the item or press Ctrl-F). It shows the name of the file to be associated with the current item and possibly a second file if the first is a sound file (see above remarks). The program does a check when the window opens and will say whether the current file is in fact present on disk. To the right of the input line are four icons with the following functions.

1)   Delete current item from grid
2)   Enter DUMMY.RTF as (first) file name
3)   Load a file from disk which is to be associated with current item in grid
4)   View the (first) file in the current item in grid

N.B.: In a tree only a terminal node, i.e. a node at the end of a branch which does not lead any further, has a file name associated with it. All other nodes just open up the branch of the tree further. In non-terminal nodes you enter DUMMY.RTF in the first file column. This is a placeholder and not an actual file. Corpus Presenter ignores this and just opens the branch at this point in a tree.

You can check on the shape of the tree you are creating/editing via the grid. This is just a way of check on the branches and sub-branches. You can also test the data set by have the program load it with Corpus Presenter (shortcut: Ctrl-T).